html { scroll-behavior: smooth; } Tessa Everett Portfolio

Tessa
Everett

AI and Decision Making at MIT
@TessaEverett.

Hi! I’m Tessa Everett, a student at MIT pursuing a B.S. in Artificial Intelligence and Decision-Making, graduating in May 2026. I have a passion for applying machine learning and optimization techniques to solve complex, impactful problems ranging from biological contexts to logistics optimization, real-time data analysis, and enhancing user experiences through innovative AI solutions. My work has included developing computer vision pipelines for object detection, optimizing machine learning models, and transitioning workflows to scalable cloud platforms like AWS.

MIT dome
Spring 2025

Inference-Time Scaling
for 3D Diffusion Models
Read More

Architecture diagram

We proposed a compute-efficient algorithm to improve 3D mesh generation from 2D images using inference-time scaling. By integrating adaptive Best-of-N sampling and a multimodal LLM verifier (Gemini), we boost output quality without retraining. Evaluated on 145 objects from the Objaverse-XL dataset, our method showed measurable gains across all 2D perceptual metrics.

Fall 2025

Protein Function Prediction
Read More

Architecture diagram

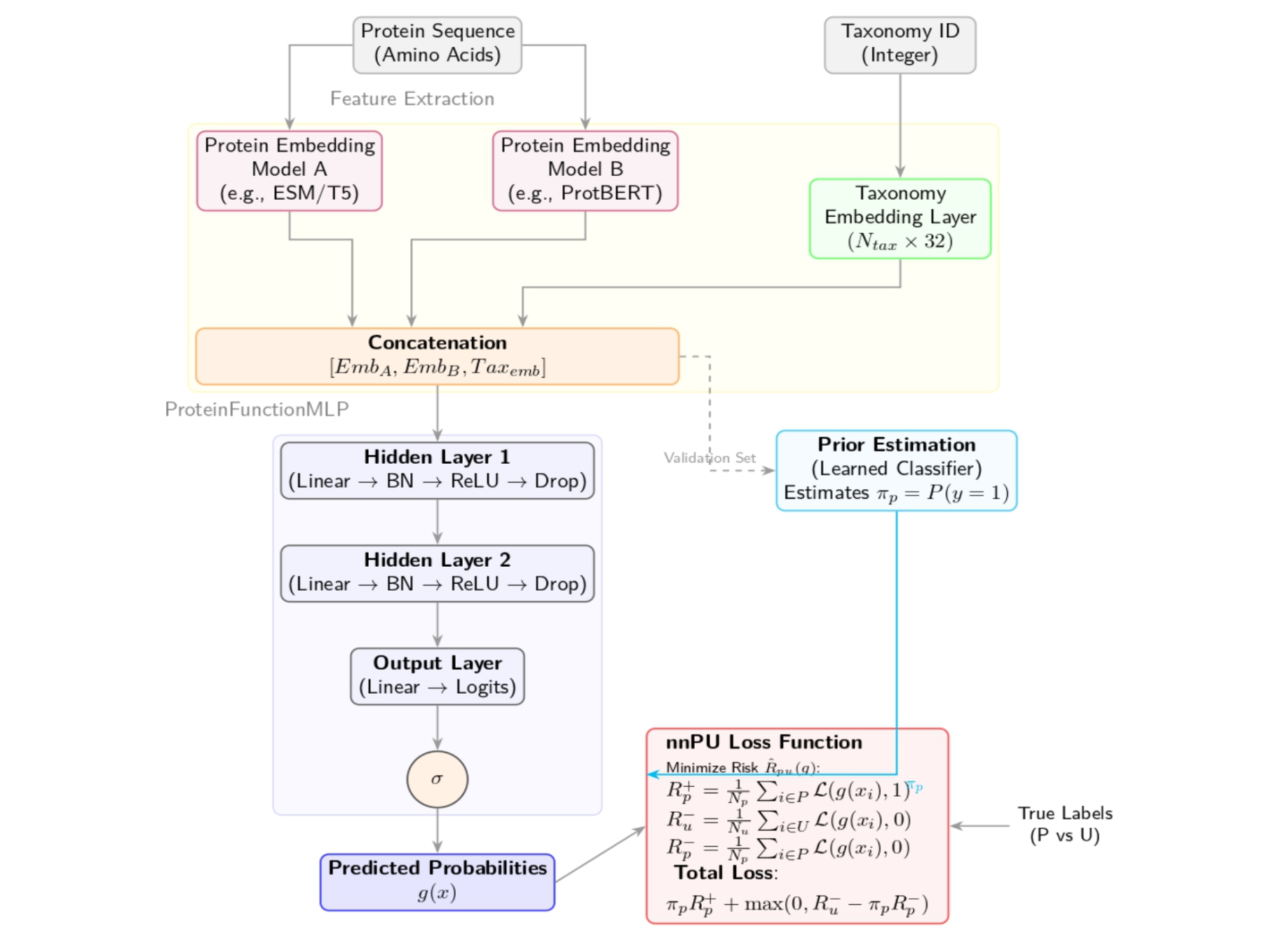
As part of the Critical Assessment of Function Annotation (CAFA) challenge, our team developed a novel protein function prediction model. Concatenating embeddings from multiple PLMs, we trained MLPs to predict Gene Ontology Terms, exploring how dataset splits and hierarchy enforcement impact performance.

January 2025

Broad IBD Challenge
Read More

In the Autoimmune Disease Machine Learning Challenge organized by the Eric and Wendy Schmidt Center at the Broad Institute and partners, our team focused on Crunch 1, where the task was to predict spatial transcriptomics profiles from routine H&E pathology images. Specifically, we aimed to “inpaint” held-out patches of Xenium spatial transcriptomics data by leveraging the surrounding tissue’s matched H&E images and existing spatial transcriptomic ...

Summer 2024

YOLO Object Detection

Read More

In my Summer 2024 internship, I used YOLOv8 and YOLOv10 to train object detection and object segmentation models. I labeled images using MakeSenese AI and trained the YOLO models in AWS. During this project, I built different methods to adress class imbalance, utilizing under and oversampling methods, preprocessing, and splitting datasets. Addtionaly, I aided in the transition from local training to cloud-based training ...

January 2024

MIT PokerBots
Read More

I participated in MIT's 2024 PokerBot Competition, where my partner and I spent a month designing, implementing, and testing a Python pokerbot to play the 2024 auction hold'em variation. During this month of dedicated work, I focussed on project-based coding and strategy development. I enjoyed delving deep into game theory, ultimately building a bot that relied on statistical analysis and studied poker theory.